コンテンツへスキップ ナビゲーションに移動
Yggdrasill
  • ホームHome
  • 会社概要Company
    • 会社概要
    • 代表挨拶
    • 採用情報
  • アクセスAccess
  • TechブログBlog
Techブログ
  1. HOME
  2. Techブログ
  3. BINDのViewを使って複数のネットワークごとに見せる情報を変える

BINDのViewを使って複数のネットワークごとに見せる情報を変える

2020年9月15日 最終更新日時 : 2026年2月19日 root

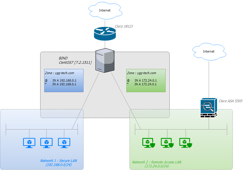
社内に複数のLANがあり、LANごとにDNSのクエリ結果を変えたい場合に有用なのがBINDのView機能です。

ygg-tech.com
BINDのViewを使って複数のネットワークごとに見せる情報を変える
https://ygg-tech.com/2020/09/bind_view/
社内に複数のLANがあり、LANごとにDNSのクエリ結果を変えたい場合に有用なのがBINDのView機能です。

関連記事

VPN接続をCisco ASA5505からOpenVPNに移行したお話
 2023年2月20日
Cisco AnyConnectでVPN接続中にインターネットアクセスができなくなった?
 2020年9月16日
Cisco WLC 2504のマニュアル時刻設定
 2019年11月16日
カテゴリー
Techブログ
タグ
DNSLinuxNetwork
前の記事
vSphere VM上のWin7をWin10にアップグレードする際の注意事項
2020年1月23日
次の記事
Cisco AnyConnectでVPN接続中にインターネットアクセスができなくなった?
2020年9月16日

Techブログ注目記事

VPN接続をCisco ASA5505からOpenVPNに移行したお話
2023年2月20日
Cisco AnyConnectでVPN接続中にインターネットアクセスができなくなった?
2020年9月16日
BINDのViewを使って複数のネットワークごとに見せる情報を変える
2020年9月15日
vSphere VM上のWin7をWin10にアップグレードする際の注意事項
2020年1月23日
Cisco WLC 2504のマニュアル時刻設定
2019年11月16日

会社情報

  • ホーム
  • 会社概要
    • 会社概要
    • 代表挨拶
    • 採用情報
  • アクセス
  • Techブログ

お知らせ

  • 2025年12月1日プレスリリース年末年始休業期間のお知らせ
  • 2025年4月1日プレスリリースゴールデンウィーク中の業務体制につきまして
  • 2023年12月16日プレスリリース本店移転のお知らせ
  • 2023年2月20日TechブログVPN接続をCisco ASA5505からOpenVPNに移行したお話

Copyright © Yggdrasill All Rights Reserved.

Powered by WordPress with Lightning Theme & VK All in One Expansion Unit

MENU
  • ホーム
  • 会社概要
    • 会社概要
    • 代表挨拶
    • 採用情報
  • アクセス
  • Techブログ
PAGE TOP